# 05 | 更好更快的握手: TLS 1.3 特性解析
上一讲中我讲了 TLS1.2 的握手过程,你是不是已经完全掌握了呢?
不过 TLS1.2 已经是 10 年前(2008 年)的老协议了,虽然历经考验,但毕竟岁月不饶人,在安全、性能等方面已经跟不上如今的互联网了。
于是经过四年、近 30 个草案的反复打磨,TLS1.3 终于在去年(2018 年)粉墨登场,再次确立了信息安全领域的新标准。
在抓包分析握手之前,我们先来快速浏览一下 TLS1.3 的三个主要改进目标:兼容、安全与性能 。
# 最大化兼容性
由于 1.1、1.2 等协议已经出现了很多年,很多应用软件、中间代理(官方称为MiddleBox)只认老的记录协议格式,更新改造很困难,甚至是不可行(设备僵化)。
在早期的试验中发现,一旦变更了记录头字段里的版本号,也就是由 0x303(TLS1.2)改为 0x304(TLS1.3)的话,大量的代理服务器、网关都无法正确处理,最终导致 TLS 握手失败。
为了保证这些被广泛部署的 「老设备」 能够继续使用,避免新协议带来的冲击,TLS1.3 不得不做出妥协,保持现有的记录格式不变,通过伪装来实现兼容,使得 TLS1.3 看上去像是 TLS1.2。
那么,该怎么区分 1.2 和 1.3 呢?
这要用到一个新的 扩展协议(Extension Protocol),它有点补充条款的意思,通过在记录末尾添加一系列的「扩展字段」来增加新的功能,老版本的 TLS 不认识它可以直接忽略,这就实现了「后向兼容」。
在记录头的 Version 字段被兼容性「固定」的情况下,只要是 TLS1.3 协议,握手的 Hello 消息后面就必须有 supported_versions 扩展,它标记了 TLS 的版本号,使用它就能区分新旧协议。
其实上一讲 Chrome 在握手时发的就是 TLS1.3 协议,你可以看一下 Client Hello 消息后面的扩展,只是因为服务器不支持 1.3,所以就 后向兼容 降级成了 1.2。
Handshake Protocol: Client Hello
Version: TLS 1.2 (0x0303)
Extension: supported_versions (len=11)
Supported Version: TLS 1.3 (0x0304)
Supported Version: TLS 1.2 (0x0303)
2
3
4
5
复制代码
TLS1.3 利用扩展实现了许多重要的功能,比如 supported_groups、key_share、signature_algorithms、server_name 等,这些等后面用到的时候再说。
# 强化安全
TLS1.2 在十来年的应用中获得了许多宝贵的经验,陆续发现了很多的漏洞和加密算法的弱点,所以 TLS1.3 就在协议里修补了这些不安全因素。
比如:
- 伪随机数函数由 PRF 升级为 HKDF(HMAC-based Extract-and-Expand Key Derivation Function);
- 明确禁止在记录协议里使用压缩;
- 废除了 RC4、DES 对称加密算法;
- 废除了 ECB、CBC 等传统分组模式;
- 废除了 MD5、SHA1、SHA-224 摘要算法;
- 废除了 RSA、DH 密钥交换算法和许多命名曲线。
经过这一番「减肥瘦身」之后,TLS1.3 里只保留了 AES、ChaCha20 对称加密算法,分组模式只能用 AEAD 的 GCM、CCM 和 Poly1305,摘要算法只能用 SHA256、SHA384,密钥交换算法只有 ECDHE 和 DHE,椭圆曲线也被“砍”到只剩 P-256 和 x25519 等 5 种。
减肥可以让人变得更轻巧灵活,TLS 也是这样。
算法精简后带来了一个意料之中的好处:原来众多的算法、参数组合导致密码套件非常复杂,难以选择,而现在的 TLS1.3 里只有 5 个套件,无论是客户端还是服务器都不会再犯“选择困难症”了。

这里还要特别说一下废除 RSA 和 DH 密钥交换算法的原因。
上一讲用 Wireshark 抓包时你一定看到了,浏览器默认会使用 ECDHE 而不是 RSA 做密钥交换,这是因为它不具有 前向安全(Forward Secrecy)。
假设有这么一个很有耐心的黑客,一直在长期收集混合加密系统收发的所有报文。如果加密系统使用服务器证书里的 RSA 做密钥交换,一旦私钥泄露或被破解(使用社会工程学或者巨型计算机),那么黑客就能够使用私钥解密出之前所有报文的 Pre-Master ,再算出会话密钥,破解所有密文。
这就是所谓的 今日截获,明日破解 。
而 ECDHE 算法在每次握手时都会生成一对临时的公钥和私钥,每次通信的密钥对都是不同的,也就是 一次一密,即使黑客花大力气破解了这一次的会话密钥,也只是这次通信被攻击,之前的历史消息不会受到影响,仍然是安全的。
所以现在主流的服务器和浏览器在握手阶段都已经不再使用 RSA,改用 ECDHE,而 TLS1.3 在协议里明确废除 RSA 和 DH 则在标准层面保证了 前向安全 。
# 提升性能
HTTPS 建立连接时除了要做 TCP 握手,还要做 TLS 握手,在 1.2 中会多花两个消息往返(2-RTT),可能导致几十毫秒甚至上百毫秒的延迟,在移动网络中延迟还会更严重。
现在因为密码套件大幅度简化,也就没有必要再像以前那样走复杂的协商流程了。TLS1.3 压缩了以前的 Hello 协商过程,删除了 Key Exchange 消息,把握手时间减少到了 1-RTT ,效率提高了一倍。
那么它是怎么做的呢?
其实具体的做法还是利用了扩展。客户端在 Client Hello 消息里直接用 supported_groups 带上支持的曲线,比如 P-256、x25519,用 key_share 带上曲线对应的客户端公钥参数,用 signature_algorithms 带上签名算法。
服务器收到后在这些扩展里选定一个曲线和参数,再用 key_share 扩展返回服务器这边的公钥参数,就实现了双方的密钥交换,后面的流程就和 1.2 基本一样了。
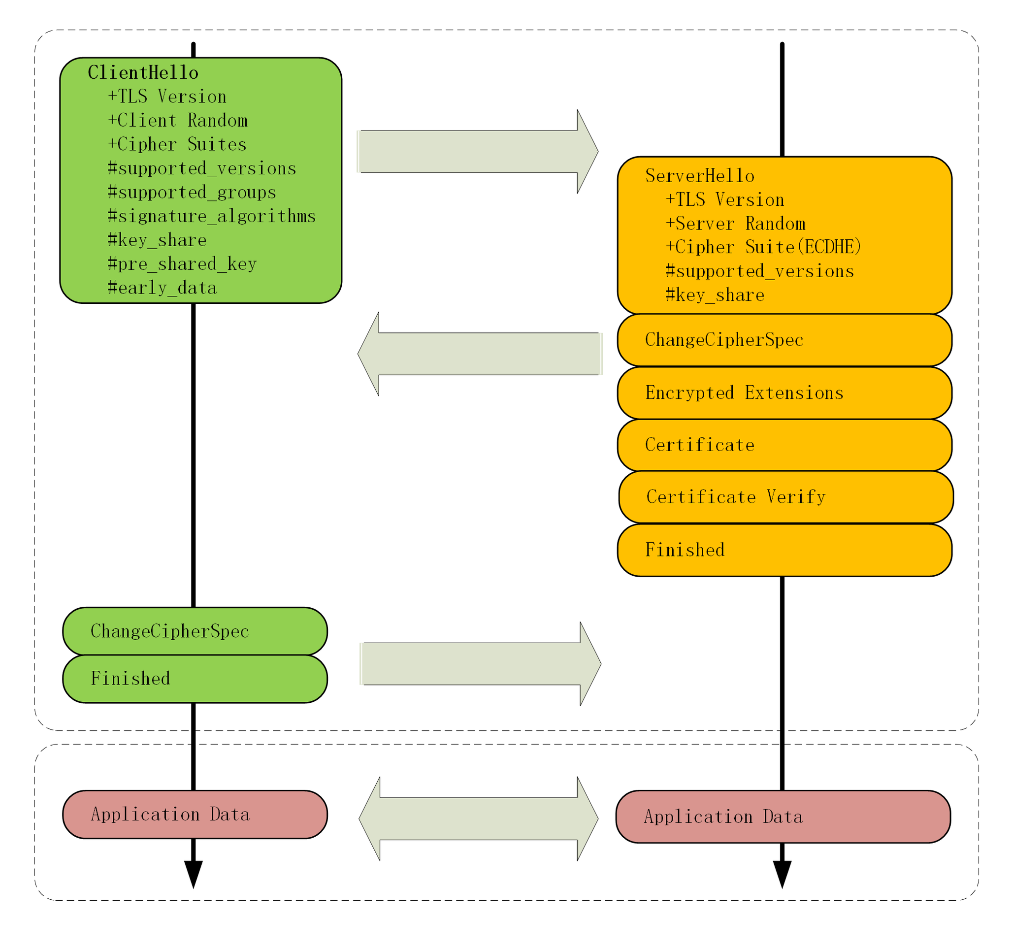
我为 1.3 的握手过程画了一张图,你可以对比 1.2 看看区别在哪里。

除了标准的 1-RTT 握手,TLS1.3 还引入了 0-RTT 握手,用 pre_shared_key 和 early_data 扩展,在 TCP 连接后立即就建立安全连接发送加密消息,不过这需要有一些前提条件,今天暂且不说。
# 握手分析
目前 Nginx 等 Web 服务器都能够很好地支持 TLS1.3,但要求底层的 OpenSSL 必须是 1.1.1,而我们实验环境里用的 OpenSSL 是 1.1.0,所以暂时无法直接测试 TLS1.3。
不过我在 Linux 上用 OpenSSL1.1.1 编译了一个支持 TLS1.3 的 Nginx,用 Wireshark 抓包存到了 GitHub 上,用它就可以分析 TLS1.3 的握手过程。

在 TCP 建立连接之后,浏览器首先还是发一个 Client Hello 。
因为 1.3 的消息兼容 1.2,所以开头的版本号、支持的密码套件和随机数(Client Random)结构都是一样的(不过这时的随机数是 32 个字节)。
Handshake Protocol: Client Hello
Version: TLS 1.2 (0x0303)
Random: cebeb6c05403654d66c2329…
Cipher Suites (18 suites)
Cipher Suite: TLS_AES_128_GCM_SHA256 (0x1301)
Cipher Suite: TLS_CHACHA20_POLY1305_SHA256 (0x1303)
Cipher Suite: TLS_AES_256_GCM_SHA384 (0x1302)
Extension: supported_versions (len=9)
Supported Version: TLS 1.3 (0x0304)
Supported Version: TLS 1.2 (0x0303)
Extension: supported_groups (len=14)
Supported Groups (6 groups)
Supported Group: x25519 (0x001d)
Supported Group: secp256r1 (0x0017)
Extension: key_share (len=107)
Key Share extension
Client Key Share Length: 105
Key Share Entry: Group: x25519
Key Share Entry: Group: secp256r1
2
3
4
5
6
7
8
9
10
11
12
13
14
15
16
17
18
19
注意 Client Hello 里的扩展,supported_versions 表示这是 TLS1.3,supported_groups 是支持的曲线,key_share 是曲线对应的参数。
这就好像是说:
还是照老规矩打招呼,这边有这些这些信息。但我猜你可能会升级,所以再多给你一些东西,也许后面用的上,咱们有话尽量一口气说完。
服务器收到 Client Hello 同样返回 Server Hello 消息,还是要给出一个 随机数(Server Random)和选定密码套件。
Handshake Protocol: Server Hello
Version: TLS 1.2 (0x0303)
Random: 12d2bce6568b063d3dee2…
Cipher Suite: TLS_AES_128_GCM_SHA256 (0x1301)
Extension: supported_versions (len=2)
Supported Version: TLS 1.3 (0x0304)
Extension: key_share (len=36)
Key Share extension
Key Share Entry: Group: x25519, Key Exchange length: 32
2
3
4
5
6
7
8
9
10
表面上看和 TLS1.2 是一样的,重点是后面的扩展。supported_versions 里确认使用的是 TLS1.3,然后在 key_share 扩展带上曲线和对应的公钥参数。
服务器的 Hello 消息大概是这个意思:
还真让你给猜对了,虽然还是按老规矩打招呼,但咱们来个‘旧瓶装新酒’。刚才你给的我都用上了,我再给几个你缺的参数,这次加密就这么定了。
这时只交换了两条消息,客户端和服务器就拿到了四个共享信息:Client Random 和 Server Random 、Client Params 和 Server Params ,两边就可以各自用 ECDHE 算出 Pre-Master ,再用 HKDF 生成主密钥 Master Secret ,效率比 TLS1.2 提高了一大截。
在算出主密钥后,服务器立刻发出 Change Cipher Spec 消息,比 TLS1.2 提早进入加密通信,后面的证书等就都是加密的了,减少了握手时的明文信息泄露。
这里 TLS1.3 还有一个安全强化措施,多了个 Certificate Verify 消息,用服务器的私钥把前面的曲线、套件、参数等握手数据加了签名,作用和 Finished 消息差不多。但由于是私钥签名,所以强化了身份认证和和防窜改。
这两个 Hello 消息之后,客户端验证服务器证书,再发 Finished 消息,就正式完成了握手,开始收发 HTTP 报文。
虽然我们的实验环境暂时不能抓包测试 TLS1.3,但互联网上很多网站都已经支持了 TLS1.3,比如Nginx (opens new window)、GitHub (opens new window),你可以课后自己用 Wireshark 试试。
在 Chrome 的开发者工具里,可以看到这些网站的 TLS1.3 应用情况。

# 小结
今天我们一起学习了 TLS1.3 的新特性,用抓包研究了它的握手过程,不过 TLS1.3 里的内容很多,还有一些特性没有谈到,后面会继续讲。
- 为了兼容 1.1、1.2 等“老”协议,TLS1.3 会“伪装”成 TLS1.2,新特性在“扩展”里实现;
- 1.1、1.2 在实践中发现了很多安全隐患,所以 TLS1.3 大幅度删减了加密算法,只保留了 ECDHE、AES、ChaCha20、SHA-2 等极少数算法,强化了安全;
- TLS1.3 也简化了握手过程,完全握手只需要一个消息往返,提升了性能。
# 课下作业
TLS1.3 里的密码套件没有指定密钥交换算法和签名算法,那么在握手的时候会不会有问题呢?
TLS1.3 精简了加密算法,通过 support_groups、key_share、signature_algorithms 这些参数就能判断出密钥交换算法和签名算法,不用在 cipher suite 中协商了
结合上一讲的 RSA 握手过程,解释一下为什么 RSA 密钥交换不具有 前向安全。
RSA 握手时,client key exchage 会使用 RSA 公钥加密 pre master 后传给服务端,一旦私钥被破解,那么之前的信息都会被破译,根本原因还是在于 RSA 的这一对公钥私钥并不是临时的
TLS1.3 的握手过程与 TLS1.2 的 False Start 有什么异同?
相同点:都在未收到 Finished 确认消息时就已经向对方发送加密信息了,不同点:TLS1.3 将 change cipher spec 合并到了 hello 中
# 拓展阅读
- 对 TLS12 已知的攻击有 BEAST、 BREACH、CRME、 FREAK、 LUCKY13、 POODLE、ROBOT 等
- 虽然 TLS1.3 到今天刚满一岁,但由于有之前多个草案的实践,各大浏览器和服务器基本都 已经实现了支持,整个互联网也正在快速向 TLS1.3 迁移。
- 关于前向安全最著名的案例就是斯诺登于 2013 年爆出的棱镜计划
- 在 TLS1.3 的 RFC 文档里已经删除了
Change Cipher Spec子协议,但用 Wireshark 抓包 却还能看到,这里以抓包为准 - TLS1.3 还提供了降级保护机制,如果 「中间人」恶意降级到 1.2,服务器的随机数最后 8 个字节会被设置为
44 4F 57 4E 47 52 44 01,即DOWNGRD01,支持 TLS1.3 的客户端就可以检查发现被降级,然后发出警报终止连接
TIP
这一章节,其实从上一章节开始,笔者就已经不太能看懂了,只当讲了个故事,知道 TSL1.3 进行了优化,安全方面更强悍了...