# 096. 深入理解 hystrix 的短路器执行原理以及模拟接口异常时的短路实验
# 断路器开关的条件与工作原理
断路器的打开是多方度量的结果,受以下几方面影响
断路器上的流量达到某个阀值
HystrixCommandProperties.circuitBreakerRequestVolumeThreshold()所有的调用都会经过断路器,它才能统计经过的流量
统计到异常占比达到某个阀值
HystrixCommandProperties.circuitBreakerErrorThresholdPercentage()断路器从关闭(closed)状态到打开(open)状态
经过一段时间
HystrixCommandProperties.circuitBreakerSleepWindowInMilliseconds()后下一个请求如果通过(这个时候是半开状态(half-open)),断路器则关闭; 如果下一个请求失败,那么断路器将变成 open 状态,继续等待该配置时间后,再次尝试半开状态;
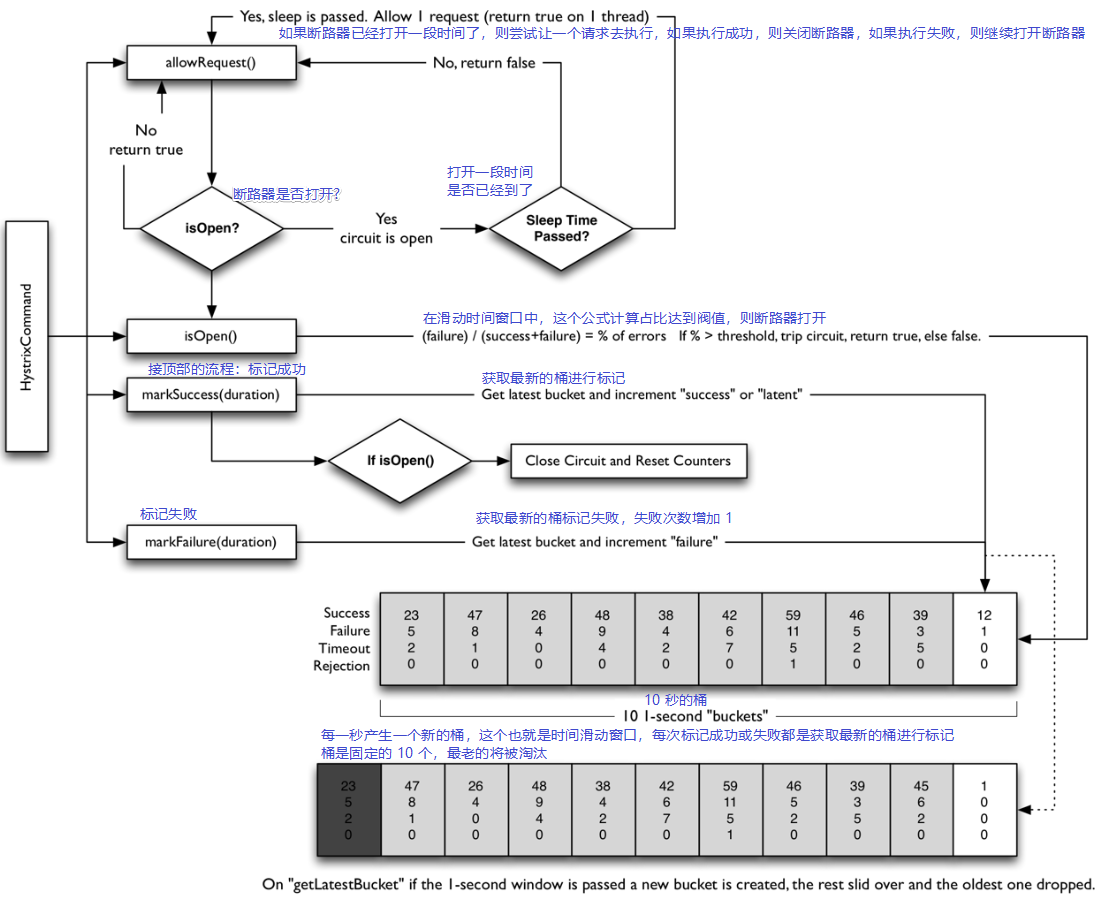
它的流程图大体是这样,10 秒是一个时间窗口

比如:10 秒内请求流量需要达到 10(默认值是 20 ) 个,并且异常占比 50%,也就是有 5 个请求 异常了,那么断路器就会开启。当开启 3 秒后,会允许一个请求通过,如果成功,则关闭断路器
# 测试断路器效果
把上面的比如描述,变为代码如下
public class CommandCircuit extends HystrixCommand<String> {
private final boolean throwException;
public CommandCircuit(boolean throwException) {
super(Setter.withGroupKey(HystrixCommandGroupKey.Factory.asKey("test"))
.andCommandPropertiesDefaults(
HystrixCommandProperties.Setter()
// 10 秒时间窗口流量达到 10 个;默认是 20
.withCircuitBreakerRequestVolumeThreshold(10)
// 当异常占比超过 50% ;默认值是 50
.withCircuitBreakerErrorThresholdPercentage(50)
// 断路器打开之后,后续请求都会被拒绝并走降级机制,打开 3 秒后,变成半开状态
.withCircuitBreakerSleepWindowInMilliseconds(3000)
)
);
this.throwException = throwException;
}
@Override
protected String run() {
if (throwException) {
throw new RuntimeException("failure from CommandThatFailsFast");
} else {
return "success";
}
}
@Override
protected String getFallback() {
return "降级机制";
}
}
2
3
4
5
6
7
8
9
10
11
12
13
14
15
16
17
18
19
20
21
22
23
24
25
26
27
28
29
30
31
32
33
测试
@Test
public void test() throws InterruptedException {
for (int i = 0; i < 1000; i++) {
CommandCircuit commandCircuit = new CommandCircuit(i % 2 == 0);
TimeUnit.MILLISECONDS.toMillis(500);
System.out.println(i + " - " + commandCircuit.execute());
}
TimeUnit.SECONDS.sleep(3);
System.out.println("3 秒之后,断路器变成半开状态,一个请求通过");
CommandCircuit commandCircuit = new CommandCircuit(false);
System.out.println(commandCircuit.execute());
System.out.println("断路器关闭,尝试访问");
for (int i = 0; i < 3; i++) {
CommandCircuit c = new CommandCircuit(false);
System.out.println(c.execute());
}
}
2
3
4
5
6
7
8
9
10
11
12
13
14
15
16
17
输出日志
22:57:29.155 [hystrix-test-3]
0 - 降级机制
1 - success
22:57:29.461 [hystrix-test-10]
318 - 降级机制
319 - success
...
320 - 降级机制
321 - 降级机制
999 - 降级机制
3 秒之后,断路器变成半开状态,一个请求通过
success
断路器关闭,尝试访问
success
success
success
2
3
4
5
6
7
8
9
10
11
12
13
14
15
16
对于测试代码来说,不太好控制,可能是没有理解那个 10 秒桶滑动时间窗口, 只能这种在短时间内产生大量请求,然后异常。
从日志中分析,在 22:57:29 秒钟产生了大量的请求,异常占比肯定达到了阀值,在当前的时间 10 秒 滑动时间窗口中满足了条件,断路器被打开。在休眠 3 秒后,由于这 3 秒没有产生任何请求,半开状态也通过,断路器就关闭了
# 断路器时间滑动窗口理解
上面没能理解时间滑动窗口,没能精准的测试出降级的效果,后来看懂了,再次尝试测试代码
@Test
public void test() throws InterruptedException {
for (int i = 0; i < 10; i++) {
CommandCircuit commandCircuit = new CommandCircuit(i % 2 == 0);
TimeUnit.MILLISECONDS.toMillis(500);
System.out.println(i + " - " + commandCircuit.execute());
}
System.out.println("流量 10 个,异常 50 % 达标:" + new Date());
TimeUnit.SECONDS.sleep(3); // 这里尝试 休眠 3秒 基本上百分比成功,大于 3 秒就不成功了,没有想明白是为什么
System.out.println("尝试请求:" + new Date());
for (int i = 0; i < 3; i++) {
CommandCircuit c = new CommandCircuit(false);
System.out.println(c.execute());
}
TimeUnit.SECONDS.sleep(3);
System.out.println("3 秒之后,断路器变成半开状态,一个请求通过");
CommandCircuit commandCircuit = new CommandCircuit(false);
System.out.println(commandCircuit.execute());
System.out.println("断路器关闭,尝试访问");
for (int i = 0; i < 3; i++) {
CommandCircuit c = new CommandCircuit(false);
System.out.println(c.execute());
}
}
2
3
4
5
6
7
8
9
10
11
12
13
14
15
16
17
18
19
20
21
22
23
24
输出日志为
23:15:43.292 [hystrix-test-1]
0 - 降级机制
1 - success
23:15:43.338 [hystrix-test-9]
8 - 降级机制
9 - success
流量 10 个,异常 50 % 达标:Tue Jun 04 23:15:43 CST 2019
尝试请求:Tue Jun 04 23:15:46 CST 2019
降级机制
降级机制
降级机制
3 秒之后,断路器变成半开状态,一个请求通过
success
断路器关闭,尝试访问
success
success
success
2
3
4
5
6
7
8
9
10
11
12
13
14
15
16
17
这次实验成功了,原因是什么呢?
查看下图,就能大概明白这个 10 秒的滑动时间窗口是怎么回事了

# 断路器相关配置
super(Setter.withGroupKey(HystrixCommandGroupKey.Factory.asKey("test"))
.andCommandPropertiesDefaults(
HystrixCommandProperties.Setter()
// 手动控制断路器是否启用
.withCircuitBreakerEnabled(true)
// 10 秒时间窗口流量达到 10 个;默认是 20
.withCircuitBreakerRequestVolumeThreshold(10)
// 当异常占比超过 50% ;默认值是 50
.withCircuitBreakerErrorThresholdPercentage(20)
// 断路器打开之后,后续请求都会被拒绝并走降级机制,打开 3 秒后,变成半开状态
.withCircuitBreakerSleepWindowInMilliseconds(3000)
// 手动强制控制断路器是否打开
.withCircuitBreakerForceClosed(true)
.withCircuitBreakerForceOpen(true)
)
);
2
3
4
5
6
7
8
9
10
11
12
13
14
15
16